Aspose.Tasks for java 설치
설치
Aspose.Tasks java for Intellij Idea (Maven)
아래 단계는 Aspose.Tasks java for Intellij Idea (Maven) 플러그인을 설치하는 방법을 보여줍니다.
플러그인은 Intellij Idea의 CE 공식 플러그인 웹 사이트 - 플러그인 저장소 AS Aspose.Tasks java for Intellij Idea Maven에 나열되어 있으므로 수동으로 다운로드하여 디스크에서 설치할 필요는 없지만이 추가 옵션은 여전히 Intellij Idea에 존재합니다.
aspose.taske for java for Intellij Idea (maven) intellij idea 내에서 수동으로 다운로드하지 않고도 플러그인을 쉽게 설치할 수 있습니다. 그것을하기 위해 :
- 파일 메뉴에서 설정를 선택하십시오.
- 플러그인을 클릭 한 다음 Intellij Idea에서 저장소를 찾아보십시오.

Aspose.Tasks Maven 프로젝트 마법사
이 플러그인을 설치하면 새로운 프로젝트 유형이 소개됩니다.
Aspose.Tasks Maven Project - Intellij Idea로 Aspose.Tasks Maven 기반 프로젝트 Aspose.Tasks for java api. .

Aspose.Tasks 예제 마법사
프로젝트에서 [Aspose.Tasks for java api를 사용하기위한 소스 코드]를 작성하는 옵션은 “새"메뉴 (오른쪽 클릭 -> new 또는 파일 메뉴 -> new)에 설치 한 후에도 나타납니다.
Aspose.Tasks 예

사용
Aspose.Tasks Maven 프로젝트 마법사
Aspose.Tasks maven 프로젝트 Aspose.Tasks for java api Intellij Idea에서 인터넷에 연결되어 있어야합니다. 그런 다음 아래 단계를 따르십시오.
- 새 프로젝트를 선택하십시오.
- Aspose.Tasks maven project 선택
- 다음을 클릭하십시오.

- Maven 프로젝트에 groupid, artifactid 및 버전를 제공하고 다음을 클릭하십시오. **** **.

“예제 다운로드 소스 코드"확인란을 선택하여 API의 샘플 사용 예를 다운로드 할 수 있습니다 (위의 스냅 샷에 표시)
프로젝트 이름 및 location 제공 Java 응용 프로그램을 만들 때와 마찬가지로.

- 마무리를 클릭하십시오.
이것은 Aspose.Tasks for java api Aspose Cloud Maven 저장소에서 최신 Maven 의존성 참조를 검색하고 pom.xml에서 구성합니다. “예제를 다운로드 소스 코드"확인란을 선택한 경우. 예제의 다운로드는 Aspose.Tasks for java api github 저장소에서 시작됩니다.


축하해요! Aspose.Tasks for java api를 사용하기 위해 Aspose.Tasks Maven 프로젝트를 성공적으로 만들었습니다.

Java API Maven 프로젝트를위한 Tasks는 프로젝트 요구 사항에 따라 수정 될 준비가되었습니다.
예제 소스 코드를 다운로드하기로 선택한 경우 Aspose.Tasks 예제 마법사를 사용하여 프로젝트에 다운로드 된 예제를 복사 / 작성하십시오.
Aspose.Tasks 예제 마법사
Aspose.Tasks 예제 마법사을 사용하여 프로젝트로 소스 코드를 가져 오기/ 복사하려면 먼저 “Aspose.Tasks Maven Project Wizard에서"또한 소스 코드 “를 다운로드하여 예제를 다운로드해야합니다.
그런 다음 Intellij Idea의 아래 단계를 따르십시오.
- 아래와 같이 파일> **새로운 -**를 선택하십시오.

- 또는 마우스 오른쪽 버튼을 클릭하십시오 (프로젝트 창에서) => new - 아래 그림과 같이 :

- Aspose.Tasks 예제 메뉴에서 옵션 - 아래 그림과 같이 :

마법사는 최신 사용 가능한 최신 정보를 새로 고치거나 확인합니다 Aspose.Tasks for Java API 예제

- Aspose.Tasks 예제 마법사 대화 상자가 나타납니다. 여기서 예제 범주를 선택하여 예제를 프로젝트에 작성 / 복사 할 수 있습니다. 모든 예제 카테고리를 선택하고 작성을 클릭하십시오.

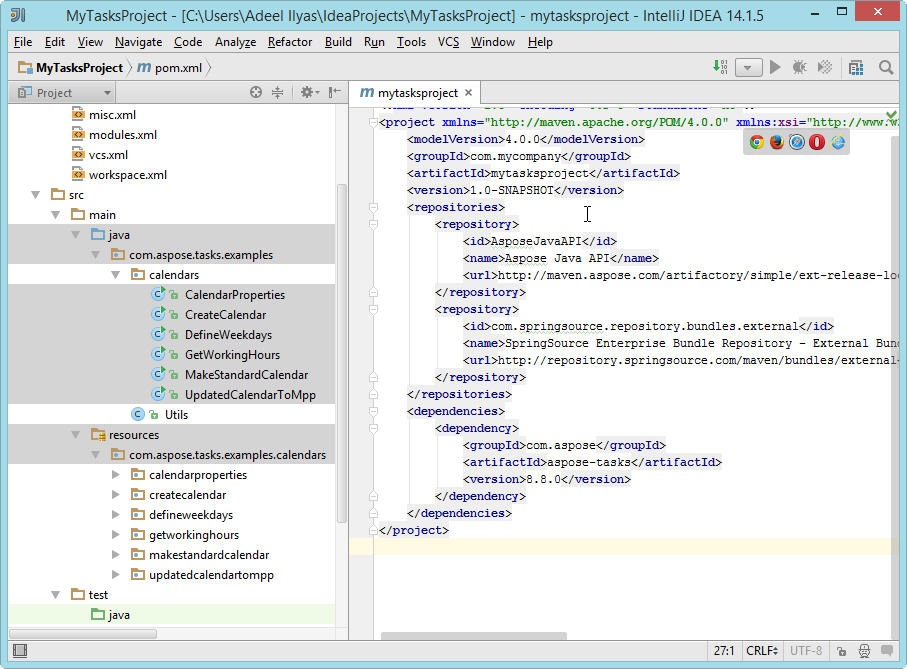
- 이렇게하면 선택한 카테고리 예제를 com.Aspose.Tasks.examples 패키지 아래 프로젝트에 작성 / 복사합니다. 또한 예제 실행에 필요한 모든 리소스는 src/main/resources 폴더에 복사됩니다.

축하해요! 다음을 성공적으로 수행했습니다.
- Aspose.Tasks Maven Project Wizard를 사용하여 Aspose.Tasks Maven 프로젝트를 만들었습니다.
- Aspose.Tasks for java api- 예제 소스 코드를 다운로드했습니다.
- Aspose.Tasks 예제 마법사를 사용하여 프로젝트에 소스 코드를 작성 / 복사했습니다.