Установка Aspose.Tasks для java
Установка
Как установить Aspose.Tasks java для Intellij Idea (Maven)
Шаги ниже демонстрируют, как установить Aspose.Tasks java для Intellij Idea (Maven) плагин.
Плагин указан на CE Intellij Idea CE официальный веб -сайт плагина - Репозиторий плагина как Aspose.Tasks java для Intellij Idea Maven, поэтому вам не нужно загружать его вручную и устанавливать с диска, но этот дополнительный вариант по -прежнему существует в Intellij Idea.
Aspose.Tasks для java для Intellij Idea (Maven) Плагин может быть легко установлен (без ручной загрузки) из Intellij Idea. Чтобы сделать это:
- Выберите Настройки В меню File.
- Нажмите Плагины, затем просмотрите репозитории в Intellij Idea.

Aspose.Tasks Maven Project Wizard
Установка этого плагина представит новый тип проекта -
Aspose.Tasks Maven Project - INTO IntelliJ Idea, которая позволит вам создать Aspose.Tasks Maven Base Project для использования Aspose.Tasks для Java API. .

Aspose.Tasks Пример мастера
Опция для создания пример исходных кодов для использования Aspose.Tasks для Java API в проекте также появится после установки в меню «Новое» (используя правой кнопкой мыши -> Новый или Файл Меню-> Новый) -
Aspose.Tasks пример

С использованием
Aspose.Tasks Maven Project Wizard
Чтобы создать Aspose.Tasks Maven Project Для использования Aspose.Tasks для Java API В Intellij Idea вам необходимо иметь подключение к Интернету. Затем следуйте шагам ниже:
- Выберите Новый проект.
- Выберите Aspose.Tasks Maven Project
- Нажмите Далее.

- Предоставьте GroupId, Artifactid и версия для вашего проекта Maven и нажмите Далее.

Вы можете выбрать флажок «Также загрузить примеры исходного кода» для загрузки примеров использования примеров API (как показано в Snapshot выше)
Предоставьте имя проекта и местоположение, как при создании любого приложения Java

- Нажмите Закончить.
Это извлечет последнюю ссылку на зависимость Maven Aspose.Tasks для Java API Если вы выбрали «также скачать примеры исходного кода». Загрузка примеров также начнется с репозитория Aspose.Tasks для Java API GitHub


Поздравляю! Вы успешно создали Aspose.Tasks Maven Project для использования Aspose.Tasks для Java API.

Созданный Aspose.Tasks для Java API Maven Project готов к изменению в соответствии с требованиями вашего проекта.
Если вы решили загрузить пример исходных кодов, вы можете использовать мастер Aspose.Tasks примеров для копирования / создания загруженных примеров в свой проект.
Aspose.Tasks примеры мастера
Для импорта/ копирования пример исходных кодов в проект с использованием Aspose.Tasks Примеры мастера, вам нужно сначала загрузить примеры, выбрав «также загрузить примеры исходный код» на Aspose.Tasks Maven Project Wizard.
Затем следуйте приведенным ниже шагам по идее IntelliJ:
- Выберите Файл> Новый -, как показано ниже:

-Р- щелкните правой кнопкой мыши (в окне проекта) => Новый - как показано ниже:

- Выберите ** Пример примера.

Мастер будет освежить / проверить на получение последних доступных Aspose.Tasks для примеров Java API

- Aspose.Tasks Примеры мастер Появится диалоговое окно, где вы можете выбрать любую категорию примеров для создания / копирования примеров в свой проект Выберите любую категорию примеров и нажмите Создать:

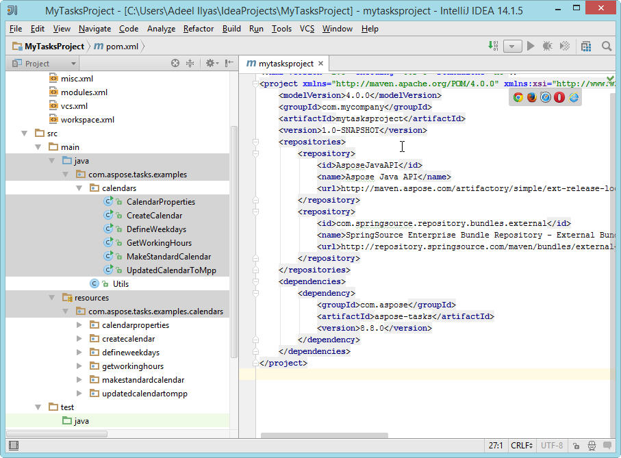
- Это создаст / скопирует выбранные примеры категории в проект в рамках com.sope.tasks.examples Пакет. Также любые необходимые ресурсы для выполнения примеров будут скопированы в папку SRC/Main/Resources, как показано ниже:

Поздравляю! Вы успешно сделали следующее:
- Вы создали Aspose.Tasks Maven Project с использованием Aspose.Tasks Maven Project Wizard.
- Вы скачали Aspose.Tasks для Java API - пример исходных кодов.
- Вы создали / скопировали примеры исходных кодов в свой проект, используя мастер Aspose.tasks. Пример.