Встановлення aspope.tasks для java
Встановлення
Як встановити aspope.tasks java для Intellij Idea (Maven)
Кроки нижче демонструють, як встановити Aspose.Tasks java для Intellij Idea (Maven) плагін.
Плагін вказаний на CE Intellij Idea Офіційний веб -сайт плагінів - сховище плагінів як Aspose.Tasks JAVA для Intellij Idea Maven, тому вам не потрібно завантажувати його вручну та встановлювати його з диска, але цей додатковий варіант все ще існує в Intellij Idea.
Aspose.Tasks для Java для Intellij Idea (Maven) Плагін можна легко встановити (без завантаження вручну) з Intellij Idea. Зробити це:
- Виберіть Налаштування у меню ****.
- Клацніть Плагіни, а потім перегляньте сховища в Idea Intellij.

Aspose.Tasks Maven Project Wizard
Встановлення цього плагіна представить новий тип проекту -
Aspose.Tasks maven Project - в Intellij Idea, що дозволить вам створити Aspose.Tasks Maven на базі проекту для використання Aspose.Tasks для java api. .

Aspose.Tasks приклад майстер
Параметр для створення Приклад вихідних кодів для використання Aspose.Tasks для java api у проекті також з’явиться після встановлення в меню “Нове” (використовуючи правою кнопкою миші -> Нове або Меню файлу-> Нове) -
Aspose.Tasks Приклад

Використання
Aspose.Tasks Maven Project Wizard
Щоб створити aspopy.tasks Maven Project для використання Aspose.Tasks для java api в Idea Intellij, вам потрібно мати підключення до Інтернету. Потім виконайте наведені нижче кроки:
- Виберіть Новий проект.
- Виберіть Aspose.Tasks Maven Project
- Клацніть Далі.

- Надайте GroupID, artifactid та версію для проекту Maven і натисніть Далі.

Ви можете вибрати прапорець “Завантажити приклади вихідного коду”, щоб завантажити зразки прикладів використання API (як показано на вище знімку)
Надайте Назва проекту та Місцезнаходження Як і при створенні будь -якої програми Java

- Клацніть Закінчити.
Це отримає Aspose.Tasks для java api остання довідка залежності від Maven з Aspose Cloud Maven Repository та налаштувати його в pom.xml Якщо ви вибрали прапорець “Також завантажити приклади вихідного коду”. Завантаження прикладів також розпочнеться з Aspose.Tasks для сховища java api github


Вітаємо! Ви успішно створили aspope.tasks Maven Project для використання Aspose.Tasks для java api.

Створений aspope.tasks для проекту Java API Maven готовий до зміни відповідно до вимог проекту.
Якщо ви вирішили завантажити приклад вихідних кодів, ви можете використовувати Aspope.Tasks Приклади Майстер для копіювання / створення завантажених прикладів у свій проект.
Aspose.Tasks Приклади Майстер
Щоб імпортувати/ скопіювати приклад вихідних кодів у проект за допомогою Aspose.Tasks приклади майстер, потрібно спочатку завантажити приклади, вибравши “також завантажити приклади вихідного коду” на Aspose.Tasks Maven Project Mastard.
Потім виконайте наведені нижче кроки щодо Idea Intellij:
- Виберіть Файл> Новий - Як показано нижче:

-Or- Клацніть правою кнопкою миші (у вікні проекту) => Новий - як показано нижче:

- Виберіть Aspose.Tasks Приклад Параметр з меню - як показано нижче:

Майстер оновлює / перевіряє наявність останніх доступних Aspose.Tasks для прикладів Java API

- ** Aspose.Tasks Приклади Майстер Виберіть будь -які приклади категорії та натисніть Create:

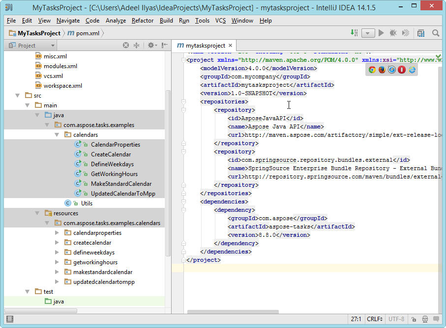
- Це створить / скопіює вибрані приклади категорії в проект під com.aspose.tasks.examples пакет. Також будь -які необхідні ресурси для виконання прикладів будуть скопійовані в SRC/Main/Resources Папка - як показано нижче:

Вітаємо! Ви успішно зробили наступне:
- Ви створили aspope.tasks Maven Project, використовуючи Aspose.Tasks Maven Project Wizard.
- Ви завантажили Aspose.Tasks для Java API - приклад вихідних кодів.
- Ви створили / скопіювали приклади вихідних кодів у своєму проекті за допомогою ASPOPE.TASKS Приклад майстер.